TikTok for Developers

Docs

In-App Purchases

Generate revenue with in-app purchases (IAP) which allow users to buy digital goods and virtual currency within your application. There are two IAP methods that you can set up:

  • TikTok Beans: Virtual currency used for one-time, non-subscription purchases
  • Subscriptions: Recurring charges for packages within your mini drama

Your frontend re-engages the payment panel through a TikTok Minis SDK JavaScript API. The real payment closed loop additionally includes the following:

  • Silent login to obtain user identity
  • Your backend creates a pre-payment order
  • Your frontend initiates payment based on the trade order ID
  • TikTok's server asynchronously calls back the payment result
  • Your backend completes signature verification, idempotence, and delivery

Prerequisites

Before setting up in-app ads for your mini game or mini drama, you must have completed the following:

Make sure you also meet the following technical preconditions:

  • Your app has completed integration with the TikTok Minis SDK
  • SDK initialization has been correctly completed in HTML
<head>
  <script src="https://connect.tiktok-minis.com/drama/sdk.js"></script>
  <script>
    TTMinis.init({
      clientKey: 'your_client_key',
    });
  </script>
</head>
  • The current project can be successfully launched locally and meets the following basic requirements:
    • The project root directory exists package.json
    • package.json must provide at least dev or start startup script
    • The project root directory contains minis.config.json
  • Your backend already has the following capabilities:
    • Complete silent login to replace token
    • Create a pre-payment order via open_id and access_token
    • Receive and verify the payment success webhook
    • Perform idempotent shipment based on the order

Applicable scenarios

You should integrate rewarded ads in the following scenarios:

  • Unlock a story chapter
  • Purchase virtual currency, items, and gift packs
  • Purchase any digital rights that require a Beans deduction

Backend requirements

Your backend must implement these capabilities at minimum:

Create a prepayment order

  • Use open_id and access_token, create trade_order_id
  • Do not trust the frontend price, always follow the backend product configuration

Persistent order mapping

We recommend to saving the following information together:

  • order_id
  • trade_order_id
  • open_id
  • Product information
  • Amount information
  • Current payment status

Receive webhooks

After the payment is successful, your backend needs to process the TikTok callback and perform the final shipment based on the callback content.

Polling query interface

To enable the frontend to perceive the final shipping status, we recommend that your backend provide an order query interface for the front end to perform polling.

Best practices

  • First complete silent login, then proceed with payment
  • Product prices shall be subject to backend configuration only
  • Your frontend re-engages payment, while your backend confirms payment and ships the product
  • Always perform webhook signature verification and idempotence control
  • Your frontend uses polling to query results instead of directly treating the payment callback as the arrival signal

Virtual currency and pricing tiers

TikTok Beans

Beans are in-app virtual credits that can be used to unlock or access content within your mini app. Beans can be converted into any virtual currency that's exclusively used within your mini app.

If you need to display the number of Beans consumed in the game, you can use the following image as the icon for Beans.


Pricing tiers

TikTok Beans exist in fixed pricing tiers. Refer to this pricing tiers chart for more information on the packages available.

IAP setup for TikTok Beans

This flow allows users to make purchases within your mini game using Beans, the virtual currency of TikTok. This requires users to complete the login process first.

Note: Silent login is required for in-game payment operations.

Step 1: Create an order

First, create an order by calling TikTok's Payment API. When making a request, it is necessary to include:

  • Authorization: Bearer {access_token}
  • Content-Type: application/json

POST https://open.tiktokapis.com/v2/minis/trade_order/create/

POST https://open.tiktokapis.com/v2/minis/trade_order/create/
curl --location 'https://open.tiktokapis.com/v2/minis/trade_order/create' \
--header 'Authorization: Bearer {access token}' \
--header 'Content-Type: application/json' \
--data '{
    "token_type": "BEANS", // Required
    "token_amount": 100, // Required
    "order_info": {
        "order_id": "external_order_id_003", // Required
        "product_name": "Wake up dad! wedding time", // Required; displayed on the user's order list page
        "order_url": "/profile/order_history/external_product_id",
        "quantity": 1,
        "quantity_unit": "relive", // Pass the unit of the item being sold as appropriate; e.g., "episode" is the unit for a series
        "image_url": "https//your.domain/pics/wake_up_dad.jpg"
    }
}'

The server creates a payment order through the open API and obtains the order's trade_order_id:

response:
{
    "data": {
        "trade_order_id": "xxxx"
    },
    "error": {
        "code": "ok",
        "message": "",
        "log_id": "20241125114034036EE8AEADBAF91D5E93"
    }
}

Step 2: Your backend returns the trade order ID

Your backend must return the trade_order_id value to the frontend, and store the associated mapping of the following fields in your own database:

  • trade_order_id
  • Your internal business order_id
  • open_id

Step 3: Call the TikTok Minis SDK payment endpoint

Your frontend should call the TikTok Minis SDK payment endpoint with the trade_order_id to initiate the payment process:

TTMinis.game.pay({
  trade_order_id: "{your_trade_order_id}",
  success: () => {
  // Do something if succeeded
  },
  fail: (error) => {
  // Do something if failed
  },
  complete: () => {
  // Do something if completed
  }
})

Step 4: Receive webhook event for payment completion

After the order is successfully paid, the result will be sent through a webhook postback asynchronously pushed by the TikTok server. Typical events include the following:

Event

Description

minis.trade_order.redeem.success

Order payment successful

minis.trade_order.redeem.refund_success

Order refund successful (currently unavailable)

minis.trade_order.redeem.refund_fail

Order refund failed (currently unavailable)

minis.trade_order.redeem.refund_traceback


The order amount partially recovered due to the user initiating a refund in the store, with the value of refund_amount being the recovered amount

{
    "client_key": "your_client_key",
    "event": "minis.trade_order.redeem.success",
    "create_time": 1615338610,
    "user_openid": "",
    "content": "{\"trade_order_id\":\"TOID667700996\",\"order_id\":\"order_id_as_in_your_system\",\"is_sandbox\":true}"
}

{
  "client_key": "your_client_key",
  "event": "minis.trade_order.redeem.refund_traceback",
  "create_time": 1744946518,
  "user_openid": "",
  "content": "{\"trade_order_id\":\"TOID2157c5ba03\",\"order_id\":\"order_id_as_in_your_system\",\"is_sandbox\":true,\"refund_amount\":80}"
}

Step 5: Your backend completes signature verification, idempotence, and delivery

After receiving the webhook, your backend must execute signature verification, idempotence, and delivery:

  1. Verify Signature
  2. Check if the order has been processed
  3. Issue virtual rights and interests to users based on open_id.
  4. Update local order status

Warning: It is strictly prohibited to rely solely on frontend callbacks as the final basis for shipping.

Step 6: Frontend polls the payment result

After the payment panel is closed, the frontend is recommended to poll your backend order status every 1 to 2 seconds until it is confirmed that the backend has completed processing.

If a timeout occurs, the user can be prompted:

  • Order processing
  • Please check your balance/items later
  • Provide customer service entry

For more information, refer to the TikTok Minis SDK IAP APIs or Payment APIs from TikTok Minis.

IAP setup for subscriptions

Configuring subscriptions for your mini drama requires you to use methods from both TikTok Minis SDK and TikTok Minis Server API. You can complete two methods:

  • Create a new subscription
  • Renew an existing subscription

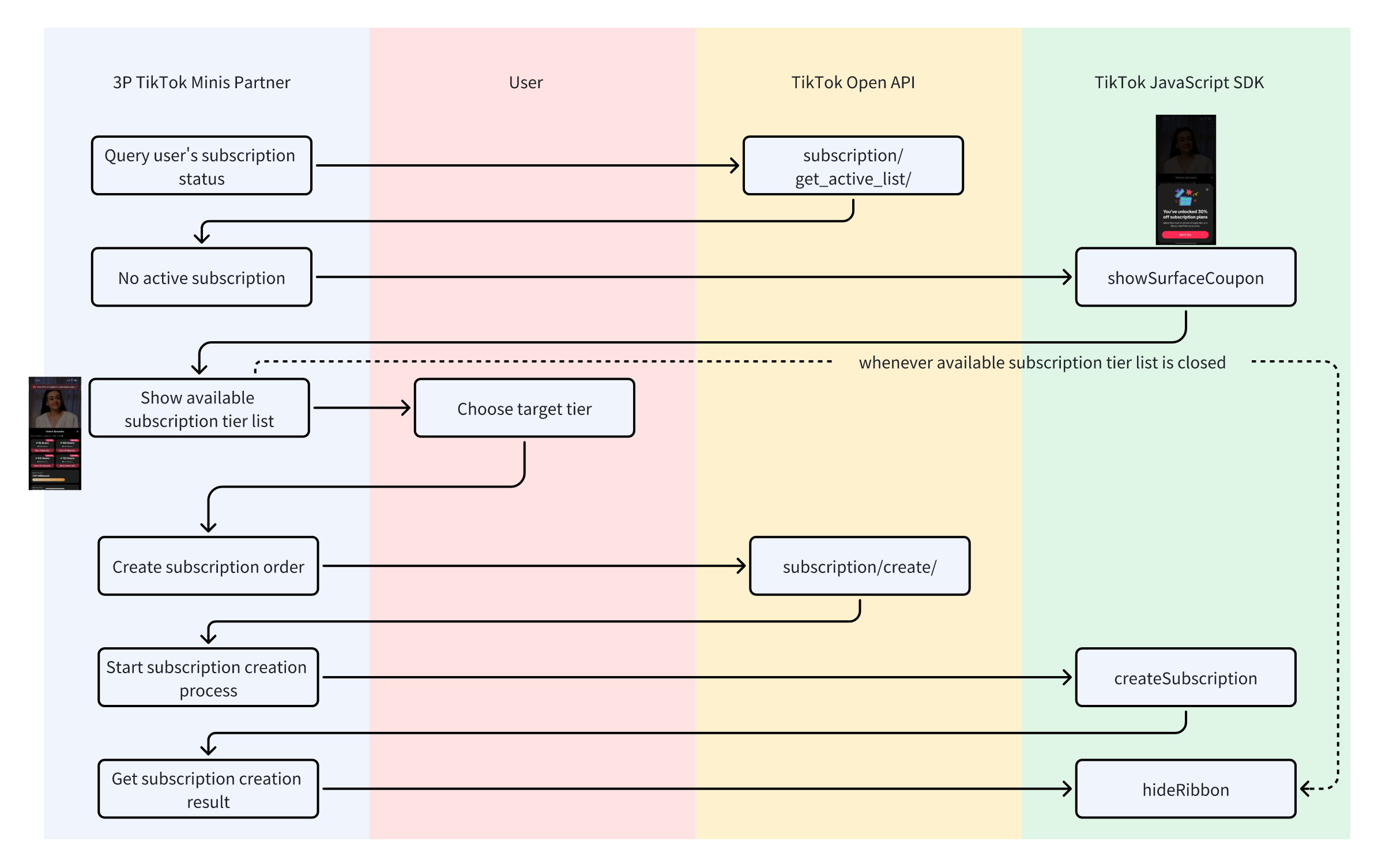
Create a new subscription

To create a new subscription, you must first query whether or not the user has a subscription. Subsequently, your platform will display a subscription tier list and then create a subscription order according to the package the user chooses. Optionally, you can provide coupons to first-time subscribers.

Note: Each user may have no more than one active subscription within your app.

Step 1: Query user's subscription status

Call https://open.tiktokapis.com/v2/minis/subscription/get_active_list/ to retrieve the user's subscription status.

  • If the return value is empty, then the user has no valid subscription. Proceed to step two.
  • If the return value is not empty, this indicates that the user has a subscription.

If a user has a subscription, their status may be active, cancel, or onhold. Two key fields that determine the subscription's state:

  • is_subscription_rights_valid: Whether the user currently has active subscription benefits.
  • is_renewal_normal: Whether auto-renewal is active and functioning normally.

Status

Has benefits?

Auto-renewing?


Allowed actions

Description

Active

Yes ✅

Yes ✅


Change

The user is actively subscribed and paying. If needed, you can offer them options to upgrade to a longer billing period.

Cancel

Yes ✅

No ❌


Reactivate

The user canceled, but their paid time hasn't run out yet. They keep their benefits until the expiration date. During this time, they can only reactivate their subscription.

OnHold

No ❌

No ❌


None

The user's automatic payment failed. This status lasts 1-2 months. During this time, they must update their payment info in the Apple or Google Store. They cannot create a new subscription while on hold.

When a subscription payment fails, TikTok sends a minis.subscription.onhold webhook. This onhold status lasts 1-2 months.

During this time, the following rules apply:

  • User action required: Users cannot create a new subscription. Use a toast notification to remind them to resolve their current subscription (either renew or cancel) in the Apple or Google Store.
  • Active benefits: An onhold status does not mean the user's benefits have expired, because auto-renewals are attempted one day before expiration. To verify if benefits are still active, check the expiration date or the is_subscription_rights_valid field.
  • Resolution webhooks: Once the status is resolved, TikTok will send minis.subscription.renew (if successfully renewed) or minis.subscription.expire (if the subscription becomes entirely inactive).

Step 2: Show surface coupon

To offer introductory discounts to first-time subscribers, use showSurfaceCoupon to display the promotion to the user before they view your products.

Step 3: Show tier list

Display your product page with the available subscription tier list on your frontend. Your promotion from the surface coupon will be displayed as a banner at the top of the screen.

Let the user choose their target tier then subsequently create the subscription order.

Note: When the user leaves your product page, ensure you close the promotional banner by calling hideRibbon.

Step 4: Create subscription order

To create a subscription for a user:

  1. Your server calls the subscription creation API to generate a trade_order_id.
  2. Your client calls TTMinis.createSubscription with the trade_order_id to open the payment screen.
  3. After the user completes payment, TikTok sends a minis.subscription.create webhook to your server to confirm activation.

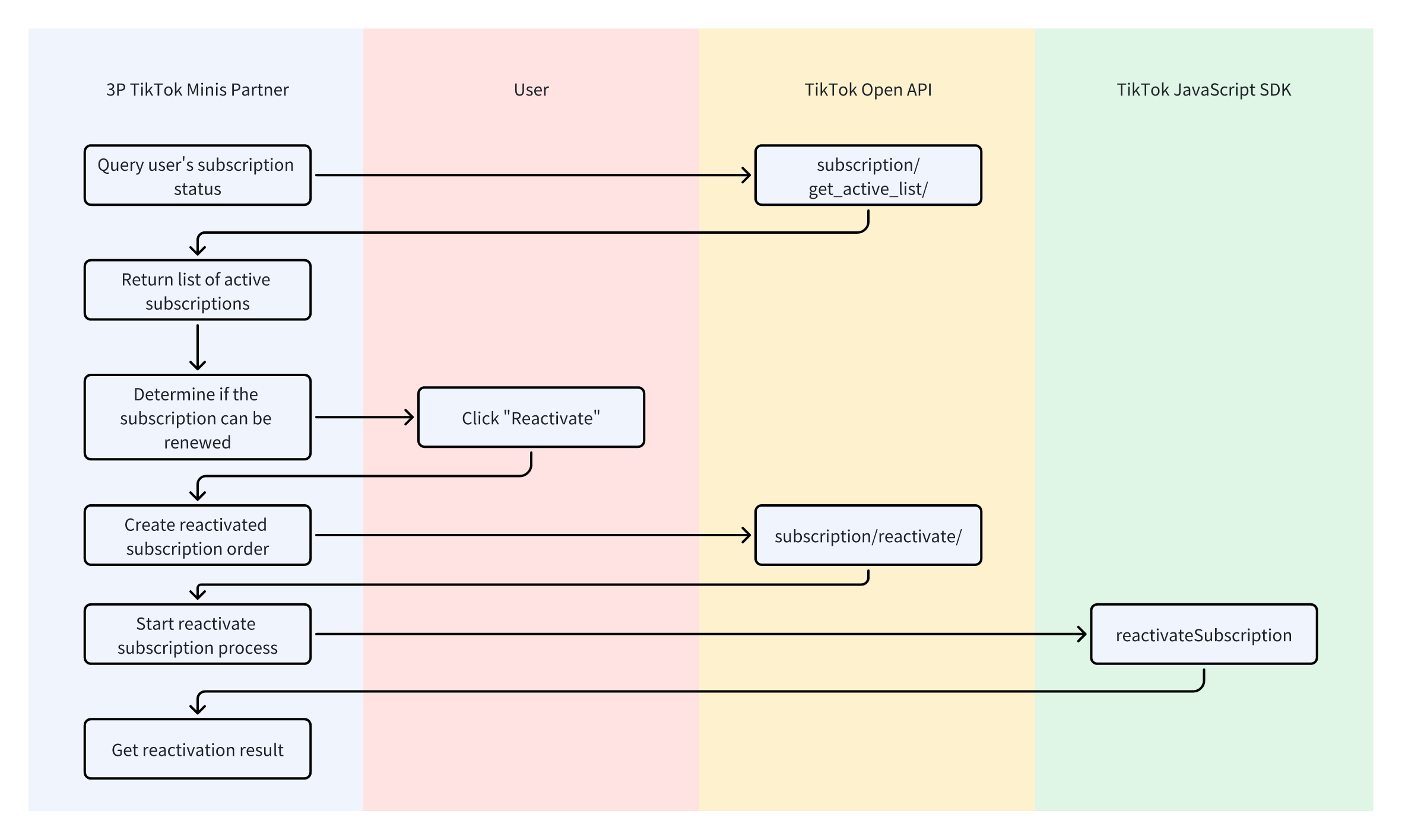
Reactivate subscription

Note: A subscription can be reactivated ONLY when is_renew_normal=false.

Step 1: Query user's subscription status

Call https://open.tiktokapis.com/v2/minis/subscription/get_active_list/ to retrieve the user's subscription status.

If a user has a subscription, their status may be active, cancel, or onhold. Two key fields that determine the subscription's state:

  • is_subscription_rights_valid: Whether the user currently has active subscription benefits.
  • is_renewal_normal: Whether auto-renewal is active and functioning normally. Subscriptions can only be reactivated if this value is false.

Status

Has benefits?

Auto-renewing?


Allowed actions

Description

Active

Yes ✅

Yes ✅


Change

The user is actively subscribed and paying. If needed, you can offer them options to upgrade to a longer billing period.

Cancel

Yes ✅

No ❌


Reactivate

The user canceled, but their paid time hasn't run out yet. They keep their benefits until the expiration date. During this time, they can only reactivate their subscription.

OnHold

No ❌

No ❌


None

The user's automatic payment failed. This status lasts 1-2 months. During this time, they must update their payment info in the Apple or Google Store. They cannot create a new subscription while on hold.

When a subscription payment fails, TikTok sends a minis.subscription.onhold webhook. This onhold status lasts 1-2 months.

During this time, the following rules apply:

  • User action required: Users cannot create a new subscription. Use a toast notification to remind them to resolve their current subscription (either renew or cancel) in the Apple or Google Store.
  • Active benefits: An onhold status does not mean the user's benefits have expired, because auto-renewals are attempted one day before expiration. To verify if benefits are still active, check the expiration date or the is_subscription_rights_valid field.
  • Resolution webhooks: Once the status is resolved, TikTok will send minis.subscription.renew (if successfully renewed) or minis.subscription.expire (if the subscription becomes entirely inactive).

Step 2: Allow user to reactivate subscription

A user can reactivate their subscription only if they don't already have an active subscription.

Step 3: Reactivate subscription

To create a subscription for a user:

  1. Your server calls the subscription reactivation API to generate a trade_order_id.
  2. Your client calls TTMinis.reactivateSubscription with the trade_order_id to open the payment screen.
  3. After the user completes payment, TikTok sends a minis.subscription.reactivate webhook to your server to confirm activation.

Test subscriptions with sandbox

Before going live, test your subscription integration using the provided sandbox tier IDs. The following concepts apply when testing integrations with sandbox tier IDs:

  • No real payments: Sandbox subscriptions will not trigger the payment panel. We assure you that you will receive notifications and webhooks just like in the production environment
  • Automatic renewals: Subscriptions renew every 5 minutes (12 times total). After 12 renewals or cancellation, an expiry event will be triggered.
  • Same webhooks: You'll receive the same notifications as production.
  • Blocked reactivations: You may not reactivate within 2 minutes of renewal. In production, this period is typically one day.
  • In the sandbox, these actions can be executed: create, change, cancel, reactivate, onhold, onhold recover.

Sandbox tier IDs

When calling subscription APIs, use the following tier IDs in your request body parameters. This will automatically trigger sandbox mode:

Tier ID

Description

sandbox_499_1M

$4.99 per month

sandbox_1347_3M

$13.47 per quarter

sandbox_699_1M

$6.99 per month

sandbox_1887_3M

$18.87 per quarter

Debugging recommendations

After configuring IAPs, we recommend conducting joint debugging in the following order:

  1. First, ensure that the silent login link is available
  2. Confirm that the backend can create trade_order_id
  3. The front end successfully launched TTMinis.pay()
  4. Confirm that the backend has received the webhook
  5. Confirm that the backend shipment was successful
  6. Confirm that the frontend polling status update was successful

If you need to speed up joint debugging, you can enable payment Mock and identify is_sandbox in the backend.

Frequently Asked Questions

Must explicit authorization be performed first before accessing payment?

No, it's not necessary. The core of the payment process relies on user identity, which is obtained through silent login:

  • open_id
  • access_token

Users are not required to authorize their avatar and nickname first.

Frontend callback succeeded. Can we ship the product immediately?

No, it cannot. The only reliable basis should be:

  • The developer backend receives a payment success webhook
  • Complete signature verification and idempotence check

Can the same trade_order_id be paid repeatedly?

No, it cannot. If the payment for this order fails or the user cancels, a new trade_order_id should be recreated when initiating payment again.

How to prevent duplicate shipments

The developer backend must be based on:

  • trade_order_idor business order_id

Perform an idempotence check.

Why does the payment panel display "An error occurred, please try again later"?

Common causes include:

  • Payment is not supported in the current region
  • Store account location does not match
  • IP/device environment does not meet the requirements
  • The platform's payment capability has not yet been truly activated
Was this document helpful?
TikTok for Developers